What's New in Xpand Portal 3.2.6.0
Version 3.2.6.0 of Xpand Portal introduces the following features and improvements:
Save members as Excel Workbook (US3696)
The functionality of exporting portal members was expanded. In addition to the ability to save members as a CSV file, which was introduced earlier, now you can download a members backup as an Excel workbook. Then you can open the downloaded file in Microsoft Office Excel, edit it, and then import the updated members back into the portal.

Dynamics tiles, gauges, and series charts (US3624)
A new dynamic type of such dashboard elements as tiles, gauges, and series charts was added. Dynamic dashboard elements allow you to set up a single dynamic tile, gauge, or series chart that will be linked to a specific field, the value of which will be used to automatically add multiple dashboard elements (tiles, gauges, or series charts) automatically for each field value.
For example, you are configuring tiles, gauges or a chart to show how many quote documents you have. These documents may have various statuses, and you want the document statistics for each status to be displayed on a separate tile/gauge/chart bar. With the help of dynamic tiles/gauges/charts, you don’t have to manually configure a tile/gauge/chart bar for each status; you only need to configure a single dynamic tile/gauge/series chart, based on the document status, and Xpand Portal will add tiles for every status automatically.



Tiles, gauges, or chart elements can be automatically created for every unique of a selected field.
Additionally, for dynamic tiles, gauges, and series charts, you can configure:
- The maximum number of elements that can be automatically added, which can be useful if the selected field may have too many values, and you don’t want your dashboard to be overcluttered with automatically generated elements.
- How dynamic tiles, gauges, and series charts will be sorted on the dashboard.

Filter grouping (US3545)
Now you can add filter groups to create sophisticated filter combinations.

Conditional formatting rules (US3544)
For tiles, gauges, and chart elements, you can configure conditional formatting rules that define formatting that will be applied to the title, value, background color and background image on condition that the tile/gauge/chart element value is within the range specified in the rule.

Conditional formatting rules can be set up for all
tiles/gauges/charts on a page or per tile/gauge/chart element.


Facet filters (US3107)
Now you can use facet filters on grid pages. Facet filters can help you quickly and easily find information on potentially large data sets.
Facet filters can be presented in the form of lists or tree.
Tree view:

List view:

You can use any fields from the grid data table and use their
values as facet filters. Additionally, you can configure how facet filters will
be sorted and whether they will include empty and zero values.
Revised Xpand Portal installer steps (US3728)
Some steps in the Xpand Portal installation wizard were revised:
- The order of some steps was changed to make them more logical
- The content of some steps was revised to make them easier to fill in.
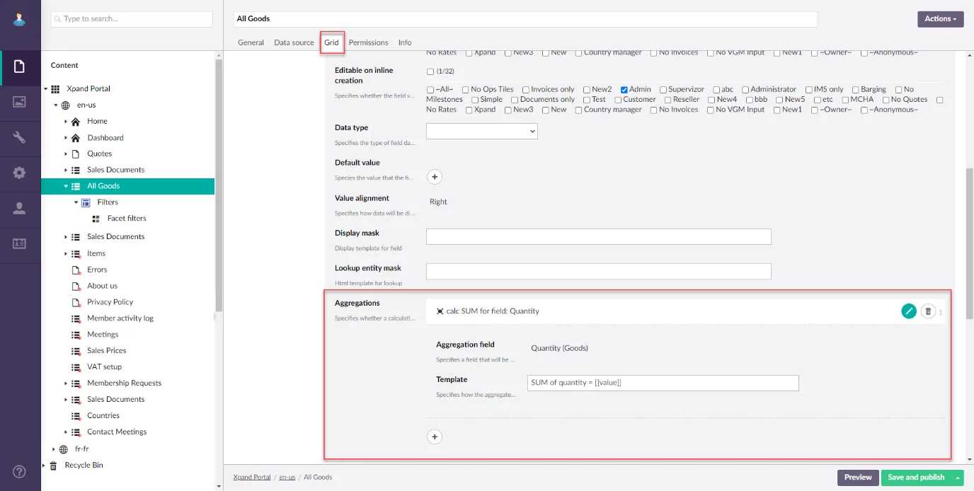
Aggregated data for grid columns (US3107)
You can add aggregated data for grid columns. Aggregated data is calculated average, maximum, minimum, or a sum of values of a chosen field. Aggregated data will be displayed under the corresponding columns.


Xpand portal structure migration (US3302)
Portal structure migration can now be performed directly from Xpand Portal back-end. You can export such structural elements as view templates (required for rendering portal pages), data types, document types, media types, and dictionary items (including dictionary item values), and then import the structure package into a different environment preserving back-end setting values on the target environment where possible.

You can create structure migration packages or upload previously created packages for import.
Before importing an uploaded structure package, you get an import preview where you can see import details and can choose how to resolve conflicts and other issues that might occur during structure import.

Required property for grid fields (US2796)
Now you can configure grid fields to be mandatory for filling in. Previously, this property was available only for detail (card) page fields.

Required fields on the grid are also marked with asterisk next
to the field caption.
Revised messages (US3515)
The type, look, and text of various portal messages were revised.


Server events (US2994)
Server events (events that are performed on the server side) were added.
At present, the following server event is available: an event that tracks changes in records and, if necessary, runs the required background task that creates corresponding notifications for members.

Client events improvements (US3167)
Now you can upload client events and client event metadata. You don’t have to manually specify event content (JavaScript code) and other details for each event anymore.

Uploaded client events are validated to ensure that they will
work properly.

SMTP settings improvements (US2994)
SMTP settings were improved:
- The Enabled switch was added that allows you choose a set of SMTP settings that you are going to use on your portal. If you have more than one set of enabled SMTP settings, the first set will be used.
- A pair of settings was added that allows you to configure the portal to redirect all emails sent by the portal to specific emails that you specify here. This may be useful for development or testing purposes when you don’t want members of your portal to be spammed with undesired emails.

Background tasks with Hangfire dashboard
Background tasks were added. These tasks are jobs that run automatically according to their schedule and manage various background operations on the portal.

At present, the following background tasks are available:
- A task that verifies and triggers creation of notifications based on changes in records if any (direct, all records, and condition notifications)
- A task that verifies and triggers creation of notifications based on date conditions if any (date condition notifications that are created when a value of a certain date field is changed to a specific date)
- A task that optimizes indexes (so that the user doesn’t have to do it manually in the portal)
- A task that optimizes media (indexes media settings as well as sorts entities alphabetically)
- A task that keeps the portal alive (so that the portal front-end doesn’t go to sleep due to member inactivity)
Detailed information about background tasks can be viewed on the Hangfire dashboard. To open the dashboard, add /hangfire to the URL of your portal site (https://<your_portal_domain name>/hangfire/). Note that the user must be signed in to the admin panel (back-end) to be able to access the Hangfire dashboard.

Notifications improvements (US2603, US2994)
- Member group notifications: now you can configure subscription to changes for one or several member groups so that notifications are sent to every member of the selected member group(s).


- Notifications are no longer turned on/off in the account settings. Now you can enable/disable portal notifications or notifications by email on a separate setting page.

- Now you can preview how a notification will look like when you are configuring a notification subscription and choosing a notification template

- Some settings names, related to notifications, were revised for better clarity
Content package (US3547)
Now the portal is shipped with a basic content package that you can deploy using the backup/restore functionality. This content package contains basic pages such as account settings, notifications-related pages, a grid page, a simple content page, dashboard, etc. The content package can be used as an example or starting point of your portal configuration.
Bug Fixes
Fixed a number of bugs hroughout Xpand Portal.
A detailed description of these features is available or will be added soon to our help center.
Contact us to request a demo:
Phone: +380 44 251 36 36
Email: info@xpandsoftware.com

